角色管理模块主要为了方便框架权限的分配,提高权限分配的效率,减少重复设置权限的工作量。角色(用户组)管理模块可让操作员灵活配置整个框架所包含的角色或用户组。注意了,此处我提出了用户组的概念,有的商业用户在使用过程中谈到为什么不单独设置"用户组"功能模块,在此简单说明一下,角色也是一种分组方式,用户组也是一种分组方式,为了不太过复杂,本框架约定统一使用角色对相应用户进行分组,当然角色也有一个分类,我们强烈建议,访问系统对角色进行充分合理的规划并分类,以免将来发生混乱(相应的系统拥有相应的角色)。"角色管理"功能模块主要包括:整个框架都有那些角色、相应角色所拥有的用户、角色所拥有的操作权限/模块菜单、对角色进行排序、新增、修改、删除角色,对角色进行搜索等。在搜索内容框中输入需要查询的信息,系统会根据输入的查询信息显示相关的角色信息,添加的角色编号、名称不能重复,系统管理员角色不能被删除、不能被更改,是系统默认的角色。角色管理主界面如下图所示。

角色添加、修改与删除
操作员可以根据需要灵活配置(新增、修改、删除)框架所拥有的相关角色,系统角色强烈建议不要修改,是保证整个框架正常运行的基础。
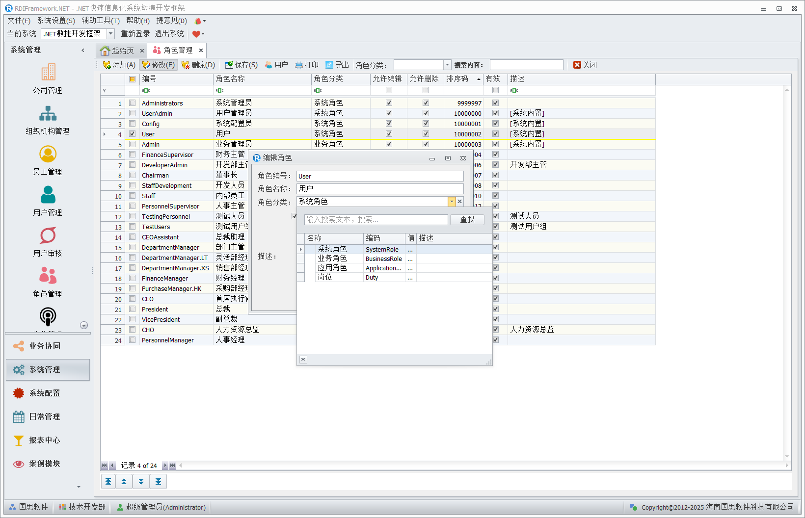
a) 角色"新增/修改"功能。
根据需要可以新增角色,对于已有的角色可以进行修改,对于不用的角色可以进行停用或删除。在新增或修改角色时名称不允许重复且为必输项。新增角色界面如下图所示。

说明:对于已有的角色,如果想取消其拥有的相应权限,可以取消角色的"有效"标志(停用角色),这样就相当于这个角色被停用了,如果后其想启用也很方便。"角色分类"可以把具有相同类的角色归为一类,方便管理与查询。相应的分类值可在"数据字典"中进行设置。
b) 删除角色。
对于确定无用的或错误分配的角色等可以在"角色管理"界面进行逻辑删除。
角色用户关联
在"角色管理"主操作界面选择"用户",即可打开当前选中"角色"所拥有的"用户",如下图所示。

在"角色用户关联"界面可以添加或移除选中角色所拥有的用户,把用户添加到此角色中,意味中此用户拥有了该角色所拥有的所有权限,把所选用户从当前角色中移除,意味着该用户失去了该角色所拥有的所有权限。单击"添加用户",在弹出的"用户选择"界面中,我们可以把用户添加到当前角色中来,如下图所示。

操作技巧提示:对于系统所有可以多选的界面我们可以通过使用 Control 或 Shift 键+鼠标单击或拖动来加速操作。
搜索角色
在"角色管理"主界面,提供了两种搜索方式,第一种为按"角色分类"进行角色的显示,选择相应分类,就会显示此分类下的所有角色。另一种搜索方式是对当前显示列表进行模糊搜索,以便找到需要的角色,进行相应的操作。
按角色分类搜索如下图所示。

排序角色
在"角色管理"主界面的左下角有四个排序按钮,分别为:移至最前、称至最后、上移、下移,对于相应的角色我们可以通过排序按钮来控制其显示的先后顺序,排序操作完成后,要单击"保存"按钮。

打印角色
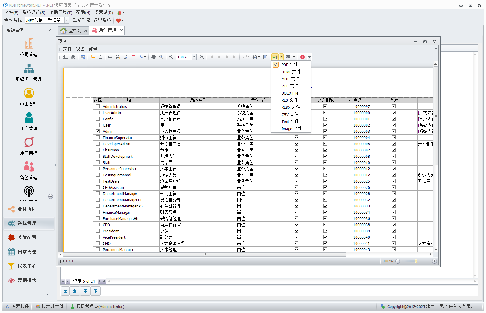
选择打印按钮,即可打印当前展示的数据,如下图所示。

在角色打印预览窗口可以进行大批量的操作,如:保存当前打印文档、缩放、多格式导出、多格式邮件发送、打印、查询、设置打印的背景、水印等等。
选择输出文档,则可把当前待打印的数据输出为 PDF 格式、HTML 格式、MHT 文件、RTF 文件、Excel 文件、文本文件、图片格式等。