用户管理对可登录系统的用户进行管理,后续的工作如:用户归属角色、权限的分配、用户所拥有的相应功能模块、各业务系统权限的分配、协同办公等都是以此为基础。用户管理的主要功能有:新增用户、修改用户、删除用户、设置用户的默认角色、设置用户密码、设置用户的有效性、设置用户主管、用户排序、用户导入、导出、用户兼职组织设置、用户模糊查询以及有效性搜索等。用户管理如下图所示。

在用户管理主界面,有用户管理相应操作权限的登录用户可以添加、修改、删除(单个或批量删除)、设置密码、查询用户。此模块一般分配给具有系统管理员角色的用户,以防误操作,超级管理员用户不允许被修改与删除。当然,对于框架核心数据删除操作都是逻辑删除而非物理删除。即删除是在相应记录上打上了删除标志。若要恢复误删的数据,可以联系具有操作数据库的用户(如:DBA)进行数据恢复。在此界面上仅实现了用户管理服务接口部分常用功能,其他功能在服务层都已完美实现,用户可做相应的扩展,具体可参考框架的服务接口帮助文件。
用户添加(申请账户)
申请账户如下图所示。

添加用户界面对于需要验证的数据,如果不合法就会自动在相应控件的左侧图标提示,非常实用强大的功能,如下图所示。

在添加用户操作界面,操作员可以添加能登录到框架使用系统相应功能的登录用户。需要注意的是,登录用户名与编号不能与已有的登录用户名、编号重复且不能为空。可以设置其有效性,只有当用户设置为"有效",用户才可以登录到系统。建议:如果某个用户离职或暂时不允许其登录,可以取消用户的"有效"标志。这样用户就不能登录到系统,而不是直接删除用户。申请账户时如果选中了内部员工,则创建用户的同时会同步创建用户对应的员工档案。这儿特别说明的是:非超级管理员申请(增加)的账户需要进行审核后才可以启用,"申请账户"界面的"有效"标志为不可用状态。
用户修改
修改用户如下图所示。

在修改用户界面,操作员可对用户的相应信息进行修改,对登录用户名的修改需要谨慎,以免修改后用户不能正常登录,如果一定要修改登录用户名,则要告诉相应的用户登录用户名已变更。修改用户时不允许重复用户名,若输入了编号,编号不允许重复,系统会自动会检测数据是否已经重复,已被设置为删除标志的用户不再重复验证的范围内,系统中的登录用户名也可以由管理员进行修改。在修改用户界面还可以指定所选用户的主管,可以单击主管录入控件后的...,弹出"用户选择"界面选择用户的主管,也可以不用设置,保存后系统会自动设置当前修改用户主管为其所在机构/部门的管理者。
设置用户密码
设置用户密码如下图所示,根据操作员的选择可以单个或批量设置用户的密码。在添加用户时可以先让用户的密码为空,待所有用户添加完成后再进行批量统一设置密码,这样不仅可以节省操作时间,也可防止出错。在"设置用户密码"界面,操作员可以删除密码、设置默认密码,设置为新的密码。

a) "删除密码"功能。
有时应对某些特殊要求需要删除用户的登录密码,即让用户的登录密码为"空",这样用户登录时就不需要输入登录密码,输入登录用户名即可直接登录。登录成功后再自己进行密码的修改。
b) "设置为默认密码"功能。
当一个系统刚投入运行时,经常会给相应的登录用户设置一个默认的登录密码。在添加用户时可以先不设置密码,待用户全部添加完成后,再在这儿进行批量统一设置,默认密码可在服务端的配置文件中"Config.xml"进行配置。
c) "设置为修改的密码"功能。
操作员可以把所选用户的密码设置为指定的登录密码,"新密码"与"确定密码"两次输入要一致。
删除用户
对于离职的用户可以进行删除(在框架中是逻辑删除)。
员工离职时不建议直接删除用户,例如员工离职了,很多系统中的历史真实数据记录不应该被删除,,应该将用户设置为停用状态(取消有效状态),员工离职后,就把用户删除了,可能会引发一些数据关联性、引用上的错误,例如人辞职了,以前的工资数据、工作日志数据、项目数据等等都已是发生过的真实数据,不应该把这个用户给删除了,相关数据都应该作为历史数据保留下来、留下历史痕迹才是正确的做法。按理,一切数据都不应该物理删除,而是进行逻辑删除才对,例如进行了删除操作,只是给数据打上一个删除标志(例如我们框架数据表里的DELETE_MARK字段标志设置为 1、表示已经被删除了),若真需要删除数据,应该由数据库管理员进行真正的物理删除操作,物理删除一条数据是非常容易,但是由于误删了一条数据,想把这条数据再恢复过来的代价往往是非常昂贵的,切记!
在操作员对选择的用户执行删除操作前,应对其进行询问是否真要进行删除,以防误删,这是必须的!如图下图所示。

在弹出的提醒框可以看到,系统已经默认把"No"设置为了默认回车键可执行的按钮,这也是为了考虑到用户不小心误操作的情况。这些都是一些细节性的东西,看似不重要,实质在实际应用中经常会出现类似误操作的情况,我们应该考虑周全。
搜索用户
如果一个系统的操作用户很多,我们可以通过"用户管理"界面的搜索功能对特定用户进行搜索,此搜索功能是对全表进行模糊查询,只要输入一个关键字,就会把全表相应字段包含该关键字的信息过滤出来。并且我们框架提供了对用户有效性的搜索,可以方便的查看有效用户,无效用户,全部用户等。
用户兼职组织机构
"用户兼职组织机构"在实际应用中非常普遍,比如:王三为分公司总经理,同时又兼任开发部经理这样的需求在实际应用中很多,我们的框架同样可以对这种情况进行管理。兼职组织的目的是为其他的业务做铺垫。单击"用户管理"主界面上的"兼职组织",在弹出的"用户兼职组织机构"界面可以设置用户的兼职组织机构,如下图所示。

在"用户兼职组织机构"界面,我们可以对当前所选用户"添加兼职组织",如下图所示,同样对已设置的兼职组织可以进行"移除"操作,对于多条数据我们也可以进行"全选"、"反选"操作来加快操作的速度。

用户导出
在"用户管理"界面,我们可以对用户进行导出操作,导出的用户如下图所示。

用户访问日志
在用户管理界面直接可以方便的查看指定用户对系统的访问情况,值得说明的时,这两个窗体是直接显示在主界面的 Tab 中的,而不是弹出窗口的形式。在"用户管理"主界面选择"访问日志"->"用户访问详情",就可以打开"用户访问详情"界面,在这儿显示了所选用户对系统的访问情况,操作情况等,如下图所示。

在"用户管理"主界面选择"访问日志"->"用户访问情况",在"用户访问情况"界面我们可以看那些用户在线,那些用户是可用,限制 IP 登录,访问的时间,登录的次数等,还可以在左侧按组织机构进行查询,如下图所示。

用户打印
打印是最常用的功能,用户管理少不了打印功能,打印用户的效果如下所示。

在用户打印界面,我们可以对打印的数据输出到各种格式,如:PDF 文件,HTML 文件,Excel 文件等,也可以直接邮件发送当前打印数据,还可以设置打印的水印等,在打印窗口都可以设置,功能非常的丰富。
用户导入
用户导入功能在系统初始阶段非常的适用,操作人员可以根据我们提供的用户导入模版 Excel 文件,把初始数据放在 Excel 中进行一键批量导入的操作,用户导入主界面如下图所示。

在导入用户数据界面,通过单击"下载模版"按钮,下载用户 Excel 模版,按模版录入用户数据后通过我们的导入功能导入用户数据。这儿需要说明的是,我们的导入功能是通用功能,导入其他类型的数据也可以通过继承上图的导入界面,重写几个方法就可以实现对应数据的导入,非常的方便与强大。
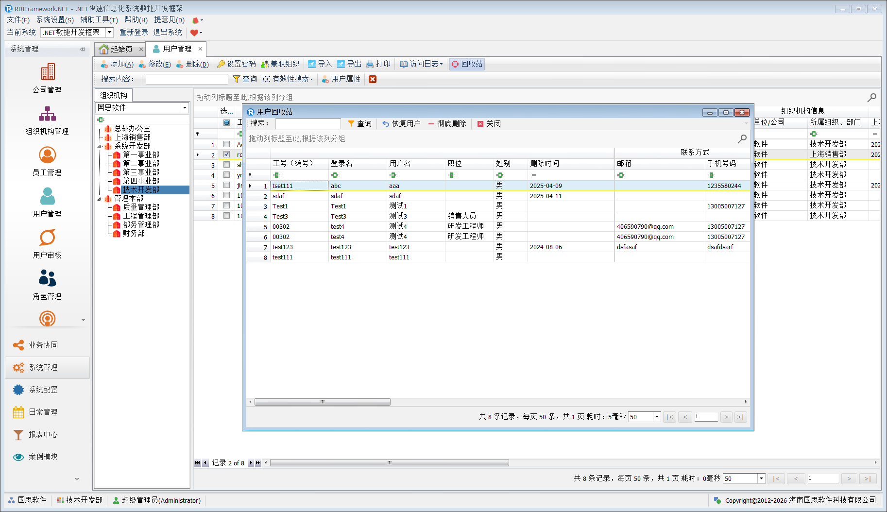
用户回收站
用户"回收站" 功能,优化逻辑删除用户管理流程。以往恢复逻辑删除用户不便,如今管理员借助该功能,能轻松定位此类用户,简单操作即可恢复,助其重回系统;也可对不再需要的用户彻底删除,清理冗余,保障系统高效流畅运行,显著提升用户管理便捷性与灵活性。
在用户管理主界面,单击"回收站"按钮,即可打开用户回收站界面,如下图所示。

用户审核
在前面的的章节,我们讲了如果不是超级管理员增加的用户,用户来源是其他方式(如:用户自己申请,或者其他的有用户管理权限的用户增加的数据)则需要通过审核通过才能成为有效并成功使用系统的用户。"用户审核"主界面如下图所示。

在用户审核界面,我们可以通过工具栏中的审核状态下拉过滤待审核、已审核、已驳回的用户列表进行相应的操作,如下图显示已审核通过的用户列表。
