表(字段)综合管理模块主要功能是对数据表本身,表的各个字段做相应的控制,具体有以下功能:
控制对表的访问权限。
控制对表列的相应控制权限(列的访问权限、编辑权限、拒绝访问权限、启用对列的约束控制等)。
设置表的那些列用于展示(呈现给用户),那些列可以让用户查询,设置列是否允许编辑,是否启用列等等。
表(字段)综合管理如下图所示。

在表(字段)综合管理主界面左边列出了当前可做表控制的数据表,用户可以在此选择数据表做相应的控制。在"表字段明细"数据显示区中,显示了当前所选表的各个字段信息及其控制信息,淡黄色显示的列,用户可以编辑,编辑完后保存即可,同时还可以导出明细信息供用户使用,如果系统的数据表过多,我们还可以进行查询。
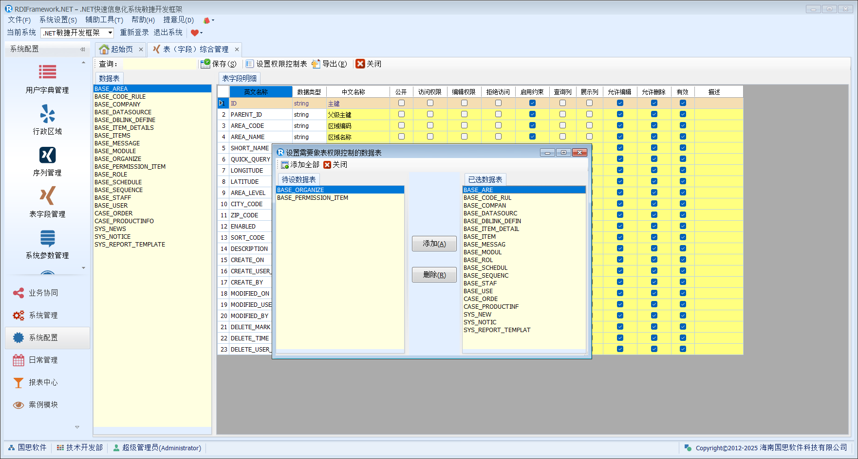
下面我们主要来看下"设置权限控制表"功能,"设置权限控制表"如下图所示。

在这儿我们可以选择需要做表权限控制的数据表,只有列在"已选数据表"列表中的表(Table)才会用来做表权限控制。
对于需要对表字段管理的数据表,我们可以通过框架提供的代码生成器来生成,如下所示。

