在查询引擎分类(分类)的基础上,我们可以按引擎分类定义查询,供用户使用。查询引擎是根据定义输出查询结果,大大较少代码量,提高开发速度,可用于业务报表数据的数据源等。查询引擎定义如下图所示。窗口左侧显示的是查询引擎分类中定义的分类,右侧是选择指定分类我们做的查询引擎定义。

增加查询引擎定义
增加查询引擎定义如下图所示。
在增加查询引擎定义界面,"连接名称"是我们通过"系统配置"->"数据库连接管理 "定义的数据库连接,这儿可以是任意的数据库类型,当我们选择了其中一种数据库类型,查询语句的语法就要以我们选择的连接名称对应的数据库类型一至。

修改查询引擎定义
对于已定义的查询引擎,我们可以随时按需修改,修改查询引擎定义如下图所示。

删除查询引擎定义
对于不需要的引擎定义,我们可以随时删除,当然在删除前请确保当前待删除的定义在其他业务应用中没有被引用,以免误删导致业务逻辑的混乱或不起作用。如果有业务在引用的引擎定义,我们可以修改该定义的"允许删除"值为不能删除,这样就可以避免误删。
预览查询引擎定义的数据
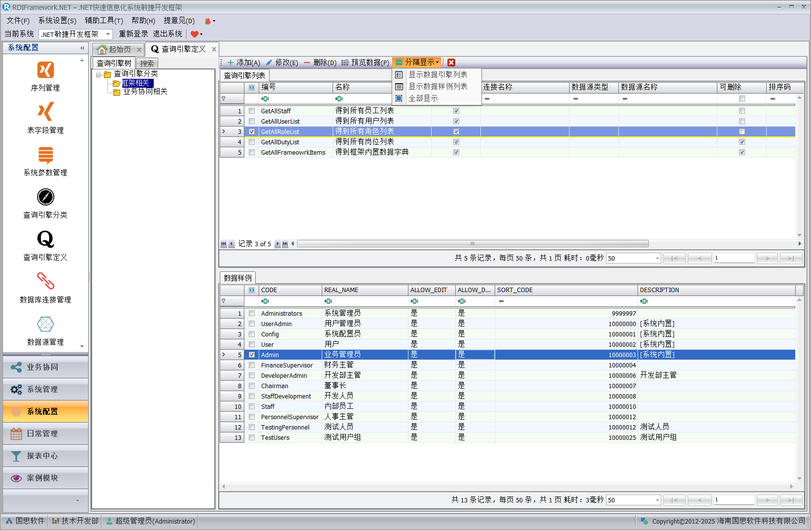
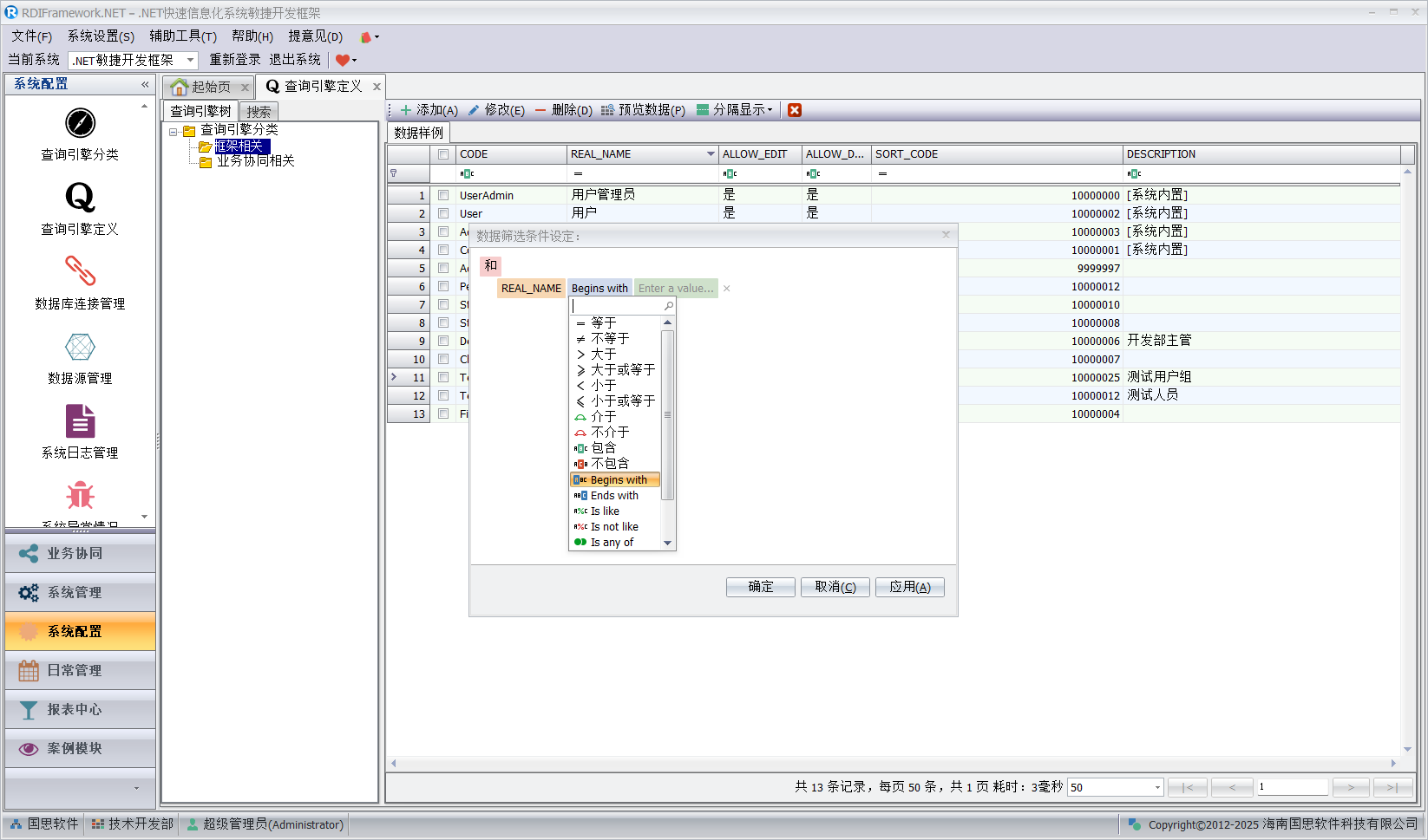
我们定义的查询引擎,可以点界面上的"预览数据"按钮来查看我们的定义的数据。如下图所示。

查询引擎定义界面分隔显示
查询引擎定义界面控件也布局比较多,我们可以通过"分隔显示"下拉框中对应的分隔显示项来显示与隐藏部分界面以获得更多的空间展示我们想看的内容,分隔显示效果如下图所示。


在数据样例中,我们还可以通过上图中的快捷菜单进行相应的操作,如过滤数据。
