岗位(职位)管理模块主要是针对组织机构的岗位(职位)进行管理,包括:增加、修改、删除、移动、对岗位设置用户,设置岗位的权限等。岗位管理在企业应用中是一个普遍应用的模块,也属于其他业务应用的基础。合理的组织与规划组织机构下的岗位,对后期的管理可以起到事半功倍的效果。
登录系统后,选择"岗位管理"可以进入岗位管理模块。
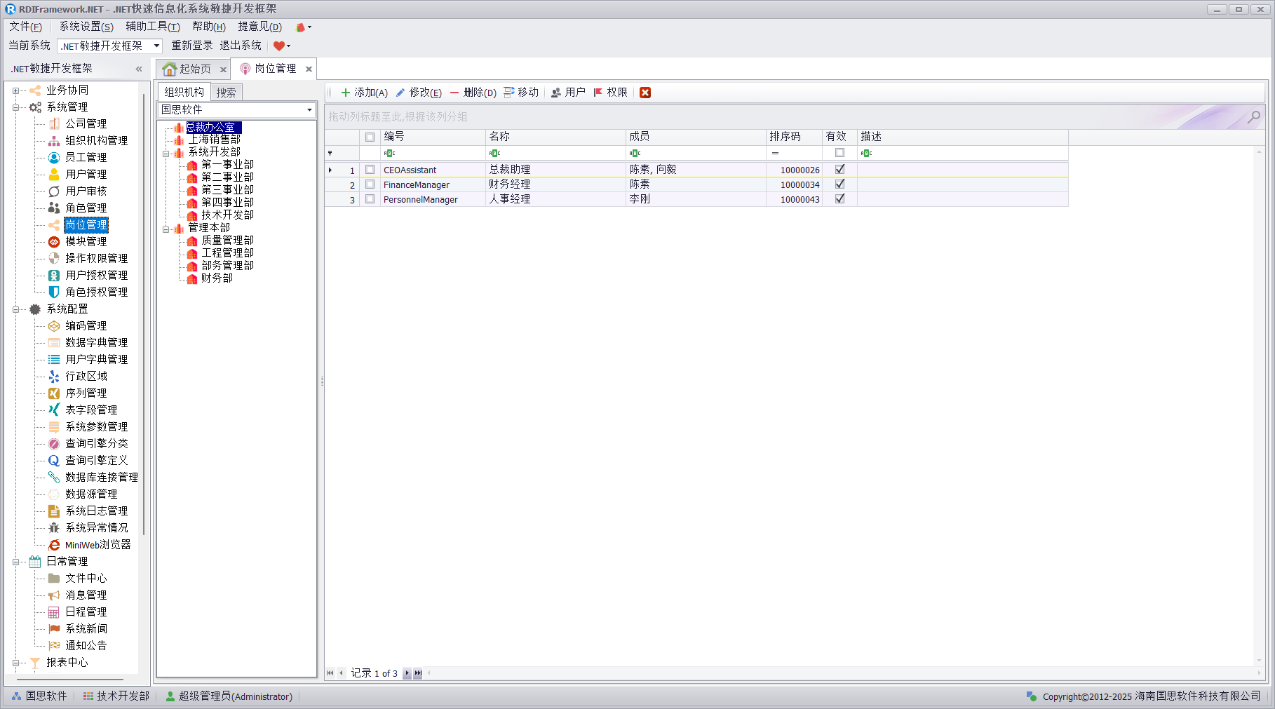
岗位(职位)管理模块主界面如下图所示。

增加岗位
单击"添加"按钮,可以打开"添加岗位"界面,如下图所示,编号与名称不允许重复并为必填项。

在添加岗位窗口,我们可以选择当前岗位所拥有的成员(用户列表),单击"成员"后的"...",可以打开"用户选择"窗口,如下图所示。在"用户选择"窗口自动按当前组织对用户进行了过滤。

修改岗位
对已经存在的岗位(职位),我们可以进行修改,如下图所示。

删除岗位
对于不需要的岗位可以进行删除,在这儿我们是逻辑删除。删除后的岗位就失效了。
移动岗位
岗位的变动也是时有的事,这时我们就不用进行修改操作,直接进行移动就可以了,方便快捷,单击移动岗位,弹出选择要移动到的组织机构,如下图所示。

岗位用户设置
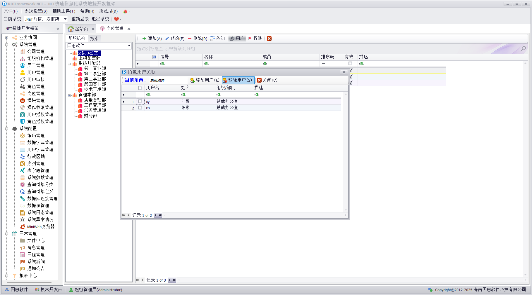
我们在增加与编辑岗位时,可以进行岗位的用户设置,增加或编辑成功后,同样可以在"岗位管理"主界面单击"用户"进行岗位用户的关联设置,如下图所示。

在上图中可以看到当前岗位所拥有的用户,如果某个用户不再属于此岗位,那么可以移除该用户,也可以把某个有效用户添加到此岗位中,使其继承此岗位所拥有的所有权限。点击"添加用户",打开"用户选择"对话框进行用户的选择,如下图所示。

在用户选择界面可以按 Control 键进行多选,否则为单选,选择好用户后单击"选择"按钮即可把我们选择的用户添加到当前岗位中。如果用户过多,我们还可以进行模糊查询进行展示,如下图所示。

岗位权限设置
岗位权限设置界面,我们可以对所选岗位设置其可访问的模块(菜单),拥有的操作权限,如下图所示。

选中对应模块前面的复选框就表示授予当前模块可访问的权限,选择一个模块右边就会列出当前模块所有的操作权限项列表,同理要授予某操作权限项,只需选中前面的复选框,取消权限只需要取消复选框的选择即可。右边的复选框可以操作的前提是左边其对应的模块的复选框被选中。否则就是灰色的不可选择,如下图所示。
