一个软件在投入运行时不可能没有任何异常,在软件发生异常时及时的记录下来,也好我们及时对异常进行跟踪,以解决发生的异常,避免异常的再次发生。异常分为两种情况,一种为客户端发生的异常,另一种为服务端发生的异常。对于客户端发生的异常,通常都会及时的弹出,用户看到后可以在反馈界面反馈给我们,同时也会记录在程序主目录的 log 文件夹中。服务器端产生的异常会自动记录到数据库中,管理员可以通过框架异常管理进行查看操作,框架异常管理如下图所示,可以通过异常的时间范围与产生异常的操作员进行查询。

在系统异常管理主界面,操作员可以导出系统异常到本地文件,对于不用的数据可以选中后进行删除,也可以对保存在数据库中的所有异常数据进行清除。
查看异常详细
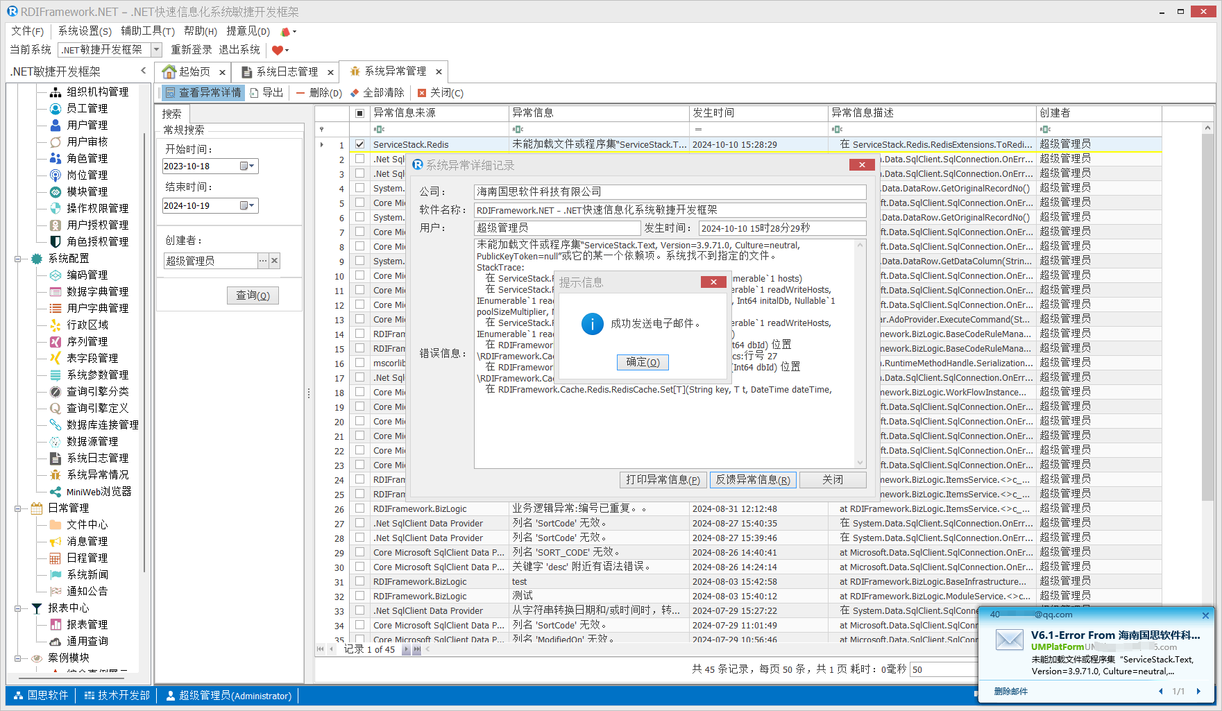
在系统异常管理主界面我们可以对选中的异常数据双击或单击"查看异常详细"按钮,打开异常详细查看界面对异常进行查看。我们在系统异常管理主界面选择一条异常数据,单击"查看异常详细",打开系统异常详细记录窗口,如下图所示。

在上图的系统异常详细记录窗口,我们可以看到异常的详细情况,以便我们对系统进行相应的调整。当前用户可以把这些信息打印出来,也可把这些信息反馈给我们(单击"反馈异常信息"即可以邮件的形式发送给我们),以便我们及时的了解异常情况,进一步解决异常,返回异常信息如下图所示。

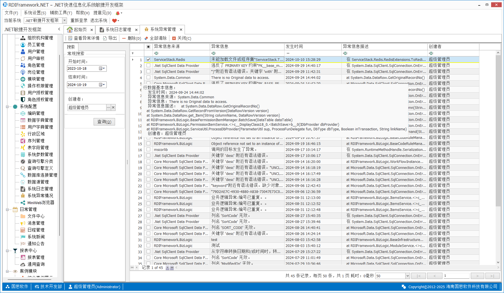
查看行基本信息
在系统异常管理主界面,我们还可以把鼠标放在每行的行头,即可以看到本列的详细信息,如下图所示。

搜索指定用户异常信息
在系统异常管理主界面默认显示的当前登录用户所产生的异常信息,如果想显示其他的用户,在"搜索"区域,双击创建者文本框后弹出用户选择界面,如下图所示。