角色授权管理模块主要是对角色的相应权限进行集中设置。在角色权限管理模块中,管理员可以添加或移除指定角色所包含的用户、可以分配或授予指定角色的模块(菜单)的访问权限、可以收回或分配指定角色的操作(功能)权限、可以对所有角色、用户、模块(菜单)、操作(功能)权限进行集中批量设置,角色户授权范围的设置(类似于用户授权范围的设置),表字段权限的设置以及表约束条件权限的设置等,角色授权管理主界面如下图所示。

在角色授权管理模块可以对指定角色进行相应权限的分配与收回,添加与移除角色所拥有的用户,对角色所拥有的操作功能、模块访问权限等进行集中批量设置等。
角色权限设置
角色权限设置主要功能就是对选中的角色设置其模块(菜单)访问权限、所拥有的操作权限。角色权限设置如下图所示。

选中对应模块前面的复选框就表示授予当前模块可访问的权限,选择一个模块右边就会列出当前模块所有的操作权限项列表,同理要授予某操作权限项,只需选中前面的复选框,取消权限只需要取消复选框的选择即可。右边的复选框可以操作的前提是左边其对应的模块的复选框被选中。否则就是灰色的不可选择,如下图所示。

角色用户关联
角色用户关联主要是对当前选择的角色添加或移除其所拥有的用户,用户归属于某个角色,就代表其拥有该角色所拥有的所有权限。把一个用户从一个角色中移除,那么该用户在该角色上所拥有的权限也同步移除。角色用户关联如下图所示。

在角色授权管理主界面,单击"角色用户"按钮,即可进入"角色用户关联"界面,在角色用户关联窗口可以看到当前所选角色所拥有的用户,如图某个用户不再属于此角色,那么可以移除该用户,也可以把某个有效用户添加到此角色中,以使其继承此角色所拥有的所有权限。点击"添加用户",打开"用户选择"对话框进行用户的选择,如下图所示。

在用户选择界面可以按 Control 键进行多选,否则为单选,选择好用户后单击"确认选择(D)"按钮即可把我们选择的用户添加到当前角色中。如果用户过多,我们还可以进行模糊查询或者按角色分类进行展示,如下图所示。

角色用户集中设置
在角色授权管理主界面,选择"角色用户关联",即可打开"角色用户集中批量设置"主界面,如下图所示。在角色用户集中批量设置界面可以对所有角色添加或移除相应的用户,真正提高操作员的工作效率。

角色授权范围设置
角色授权范围设置与用户授权范围设置类似,可以很好的实现授权的再分配,对于大的集团企业可以明显的减少管理员权限分配的负担与压力。角色授权范围如下图所示。

在上图中可以看到还可以根据需要设置角色的"数据权限范围",通过后就可以通过我们提供的接口做数据权限范围的控制。
I、在组织机构选项页,单击"添加(D)..."可以添加需要管理的组织机构,"移动(R)"可以移除已经设置的选中的组织列表。
选择组织机构如下图所示。

II、在用户选项页,单击"添加(D)..."可以添加需要管理的用户,"移动(R)"可以移除已经设置的选中的用户列表。
选择用户如下图所示。

III、在角色选项页,单击"添加(D)..."可以添加需要管理的角色,"移动(R)"可以移除已经设置的选中的角色列表。
选择角色如下图所示。

IV、在模块(菜单)选项页,单击"添加(D)..."可以添加需要管理的模块(菜单),"移动(R)"可以移除已经设置的选中的模块(菜单)列表。
选择模块(菜单)如下图所示。

技巧提示:上面的所有选择都是多选,可以按 Control 或 Shift 辅助鼠标左键加速操作。
下面我们对角色"系统配置员"来设置相应的模块范围访问权限,如下图所示。

在上图在我们对角色"系统配置员"设置了"系统管理"下面所有模块的范围访问权限,下面我们以"系统配置员"所在的用户"陈俊熙-wikstone"来登录系统查看其可以访问的模块范围如下图所示,已经按我们的设置正确展示了结果。

用处很多,比如一个大型的集团性系统包含了很多子系统,由不同的开发团队来开发,这样我们就可以在框架下给不同的开发团队分配他们自己的模块范围由他们自己去管理,减轻管理人员的压力。以此类推还有其他很多类似的应用都可轻易实现。
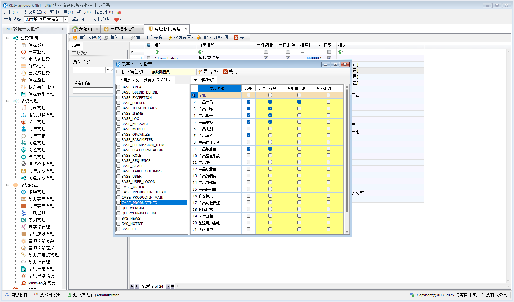
角色表字段权限设置
在某些应用中,我们有时需要针对不同的角色设置其对特定表的访问,列的访问、编辑权限。在"表字段权限设置"中我们可以设置角色可以访问的数据表,以及对数据表列的访问、编辑、拒绝访问权限,角色的表字段权限设置如下图所示。

在表字段权限设置窗口,左侧列出的数据表,选中即拥有对该表的访问权限,取消则会拒绝访问该表,同时该表对应的列访问、编辑、拒绝访问权限也会同步取消。如果左侧没有列出我们需要的数据表,可以通过"表字段综合管理"模块->"设置权限控制表"进行设置。
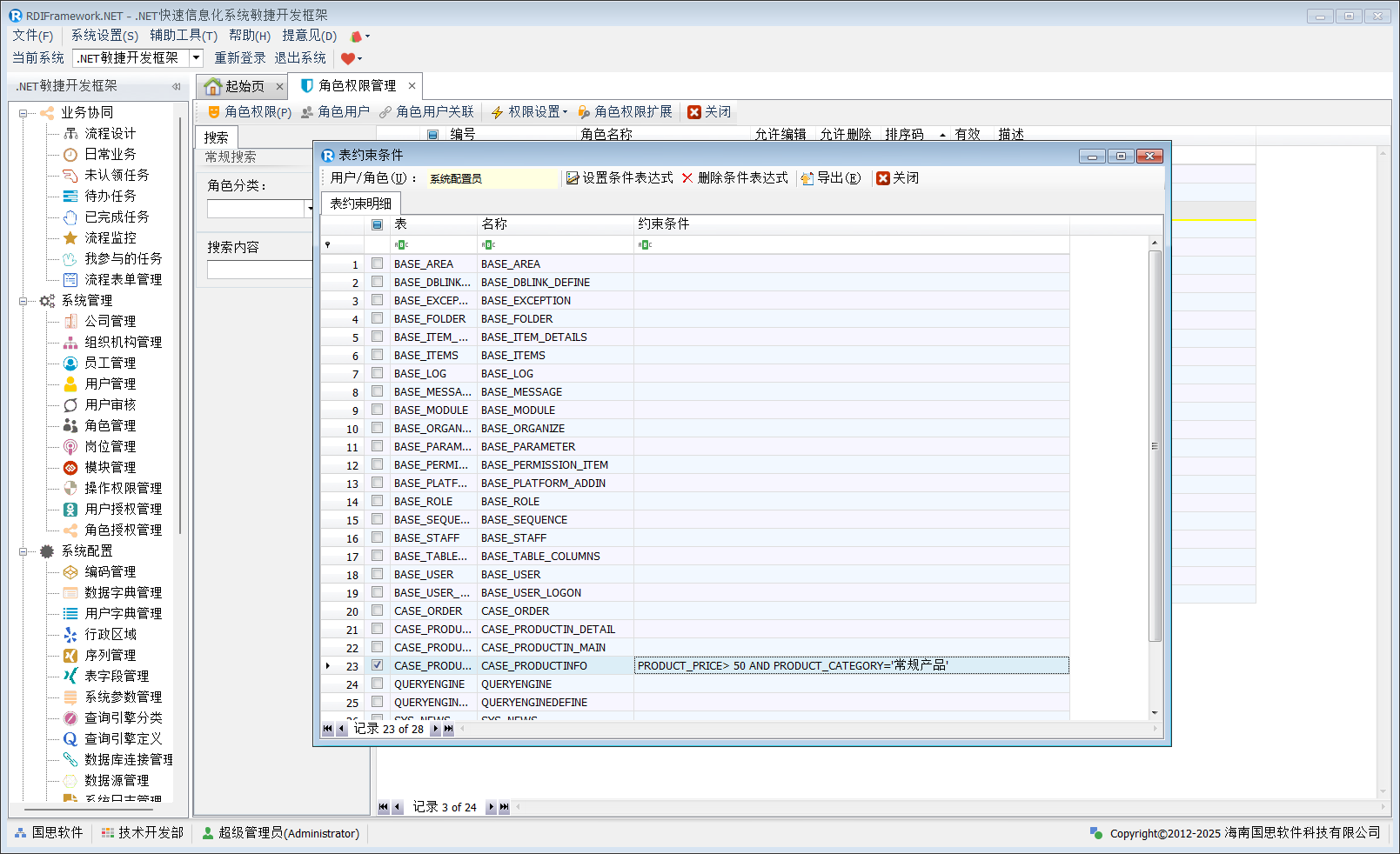
角色约束条件权限设置
角色约束条件设置就是针对不同的角色设置其可以看到某个数据表的数据的条件,在我们这儿就是约束条件,角色对表的约束条件设置如下图所示。在"表约束条件"窗口,我们可以设置当前角色选中表的约束条件表达式、删除约束条件表达式,导出当前角色所有表约束明细数据到 Excel 中。

在上图中,我们设置所选角色"系统配置员"对数据表"产品信息表"的约束条件为:
PRODUCT_PRICE> 50 AND PRODUCT_CATEGORY='常规产品'"在条件表达式设置窗口,我们设置好约束条件后,我们还可以验证我们设置的约束表达式是否符合要求,同时还可以查看所选角色在该表设置的约束条件下所看到的数据(通过查看约束数据集),设置好后,就可以调用我们的接口来做相应的数据控制,约束条件设置窗口如下图所示。

对于设置的表达式我们还可以验证其是否正确,如下图所示。

查看约束数据集,如下图所示。

角色权限扩展设置
在实际应用在我们可能会有这样的需求,某个操作权限项(按钮)或菜单在某个时间范围内可以让指定角色访问。此时通过我们的角色权限扩展设置就可以办到。主要是针对角色对操作权限项、角色对模块在指定时间范围内有效的设置。
设置过程中有以下几个方面需要注意:
1、模块与操作权限项的访问权限复选框选中即可授予对应的权限,同时可直接在 TreeList 界面单击设置"开始生效时间、结束生效时间",设置后鼠标移走会自动保存所设置。
2、对于公开模块不需要设置模块访问权限,单击复选框右下角会自动提示。
3、对于可访问的模块设置了有效开始/结束时间的,取消可访问,要同时清除界面上"开始生效时间、结束生效时间"的显示,可访问操作权限的同理。
4、只要设置了模块的可访问权限后,才对设置此模块对应的操作权限(可编辑,否则不可编辑)。
5、两个 TreeList 界面只开放"开始生效时间、结束生效时间"两列的可编辑性,同时要在设置了可访问权限的基础上才可编辑。
6、对于两个 TreeList 控件是联动显示,选中一个模块后,联动显示选中模块对应的操作权限项。
7、单击"清除权限"按钮,可清除当前角色所有的模块与操作权限项的可访问权限。
角色权限扩展设置如下图所示。

在上图中设置了模块的可访问权限才能设置对应模块的操作权限项,否则操作权限项列表是不可编辑的,如下图所示。
