员工(职员)管理主要是对集团、企事业内部员工进行管理。我们还有一个用户管理,这两者有什么关系呢?员工包含当前企事业单位的所有职员(如保安、保洁员等),这些员工不一定都需要登录到系统中做相应的业务操作,而用户则是可以登录到系统中进行操作的系统使用者。如果某个职员也可以进行登录,那么我们可以不必要再为其加一条用户信息,可以直接做个映射即可把当前员工(职员)映射为用户。
框架全新的版本对员工、职员管理进行了全面的重构,管理更加的规范与方便,可管理的信息更多(对用户表进行了全面的精减,用户只做登录使用,用户的扩展信息可以放入员工管理中处理),在添加员工的同时可以同步创建员工的登录用户、还可以设置员工的头像等。在用户管理中,增加用户时也可以同步增加对应的员工。
建议:直接使用员工管理创建员工的方式进行用户的同步创建。
员工(职员)管理包括员工的新增、编辑、删除、离职处理、导出员工信息,维护员工对应的用户信息、员工头像维护、打印员工等操作。在框架主界面导航区选择"员工管理"进入员工管理主界面,如下图所示。

在上图中的员工(职员)管理中,左侧显示组织机构导航区,选择相应的组织机构,右侧显示其包含的员工(职员)列表。上图中的"当前位置"提醒用户当前选择的组织机构。在此界面,我们可以添加、修改、删除、移动、导出员工(职员)信息。
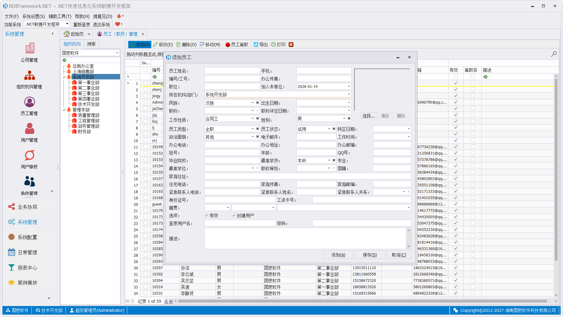
员工(职员)添加
添加员工(职员)如下图所示。

在添加员工操作界面,操作员可以输入新员工的相关资料完成员工的添加。在"选项"处有一个"创建用户"的复选框,默认选中,则创建员工的同时会创建员工对应的用户数据,选中"创建用户",则需要指定登录用户名与密码。在添加员工界面右上角,还可以指定员工的头像。
员工(职员)属性
在"员工管理"主界面,单击修改按钮,即可打开员工(职员)属性如下图所示。

在员工、职员属性界面,我们可以修改员工的相关信息(如:联系方式、职称等信息),可以对当前员工关联一个用户,删除员工的用户关联信息、同步更新用户信息、直接维护用户属性、对离职的员工进行离职处理。
员工关联用户
员工在创建时如果忘记指定或没有指定用户,或者先创建了用户,我们可以在这儿对员工与用户进行关联,特别说明的是:一个用户只能关联到一个对应的员工。在员工属性界面单击"关联用户..."按钮,即可打开"用户选择"界面,选择需要关系的用户,如下图所示。

选择需要关联的用户后"确认选择"即可对员工进行用户的关联,如果所选用户已经有关联的员工,会提示失败。
删除用户关联
删除用户关联可以删除当前员工对应的用户与登录信息,删除后用户就不能进行登录了。

更新用户信息
在员工属性界面对于修改的相关数据,我们可以通过单击"更新用户信息"来完成用户数据的对应更新操作,如下图所示。

维护用户信息
在员工属性界面,单击"用户属性..."按钮,即可打开"用户属性"界面,可以在这儿对用户信息进行维护,如下图所示。

员工离职处理
在员工属性界面,对于离职的员工,可以进行离职处理,单击"员工离职..."按钮,即可打开员工离职主界面,如下图所示。

员工离职处理后,员工对应的用户账号也就不能进行系统登录操作了。相应的用户信息设置为不可用状态,同时锁定员工的登录信息,限制员工的登录。
"员工离职"操作也可以在"员工、职员管理"主界面,单击"员工离职"按钮进行操作。
员工(职员)删除
对于确定需删除的员工,可以在"员工管理"主界面对其进行删除,会同步删除对应关联的用户信息,在这儿是逻辑删除,如果误删,需要数据库管理员在数据库中恢复其删除标志为 1,即可进行恢复。删除前会进行确认提示。

员工(职员)移动
在一个公司我们会经常遇到某些人会做职位、部门等的调整,这时就需要变更其组织机构。在"员工管理"主界面,选择要移动组织机构的员工后,选择"移动",在弹出的"组织机构选择"对话框中,选择要移动到的组织机构后,即可把当前员工移动到所选的组织机构上。

打印员工(职员)
在员工(职员)管理主界面,我们还可以打印员工数据,选择"打印"按钮即可,如下图所示。

员工(职员)导出
对于员工数据我们可以导出到本地进行备案,同时也可对员工数据进行导出,方便员工的添加,提高工作效率,导出的员工数据如下图所示。
