跳转到内容

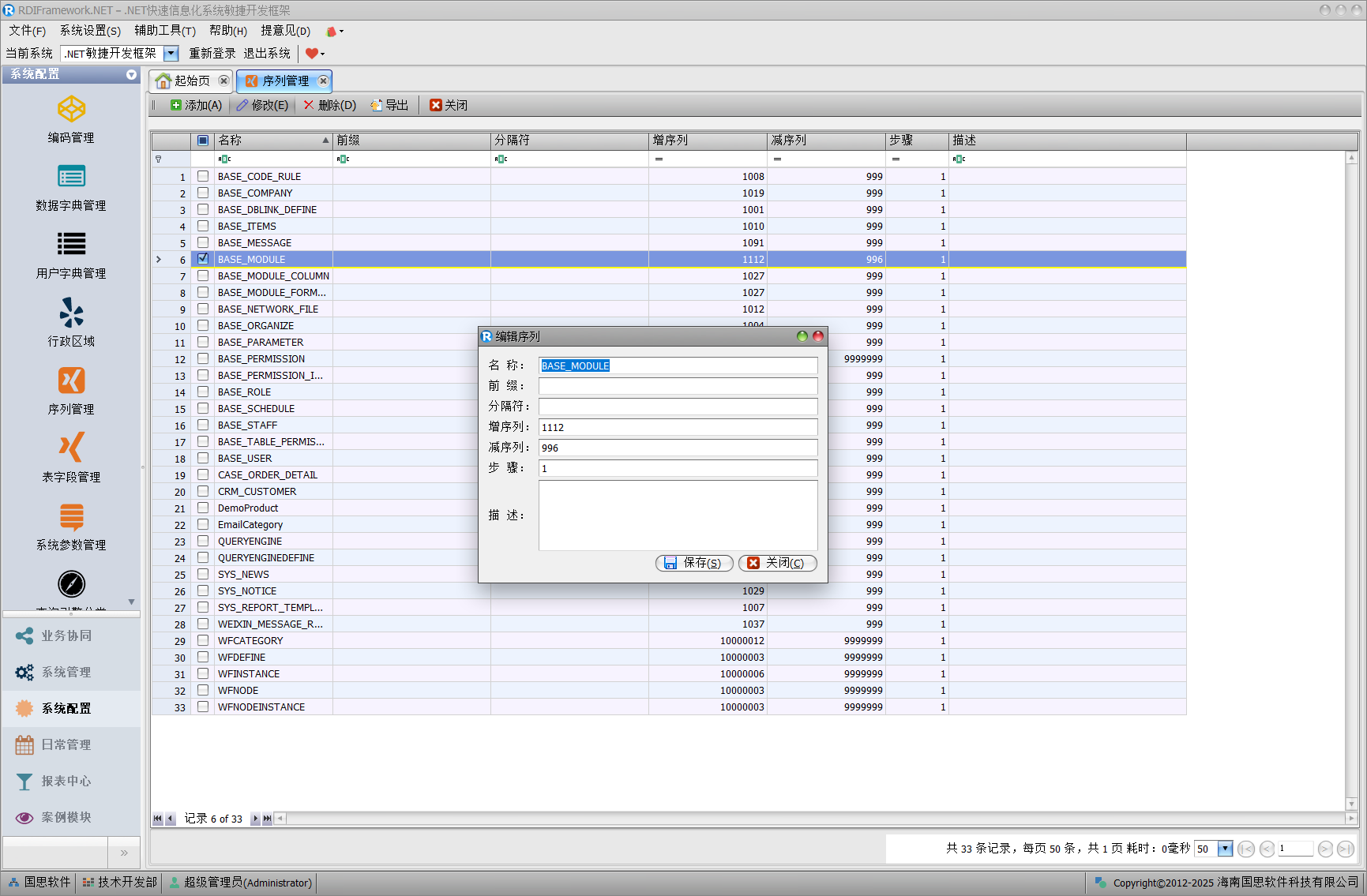
序列管理是对定义框架的序列或叫"排序码"进行管理,在很多界面中我们可以看到有排序按钮,这儿的定义就是针对排序按钮的,当然这儿不般不需要人工来维护,系统都是自动管理的,特殊情况下可能需要人工来维护,比如:我们想把某个表的序列以指定值开始递增,在这个界面我们就可以进行修改。当然不限于此应用,还有其他的应用也可以。"序列管理"主界面如下图所示。

增加、修改序列

修改序列如下图所示。